No Limits • Product / UX

No Limits

A clean full-stack product page showing a quick demo first, followed by supporting system diagrams.

App Demo

Screen recording

Demo Walkthrough

Quick flow of key screens and interactions through the app.

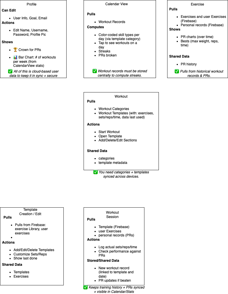
Entire System Diagrams

Supporting flows & system thinking

Diagram 1

High-level flow / concept map.

No Limits Diagram 1

Diagram 2

Expanded user flow / architecture.

No Limits Diagram 2